yade-dev team mailing list archive
-
yade-dev team
-
Mailing list archive
-
Message #07223
Re: perfomance benchmark
On 01/03/11 20:47, Sergei D. wrote:
>
>>
>> This is because the simulation is dynamic AND you don't use
>> collider's Verlet distance.
> No, I use Verlet. Is is enabled dy default. The collider run each 2
> iteration.
> Yes, it is because dynamic, and the current collider is bad for that
> cases...
>
Oh? ok. In the script you sent, it is not active (verletDist is negative
by default). By making it 0.3 radius, I can get down to 1 each 10
iterations.
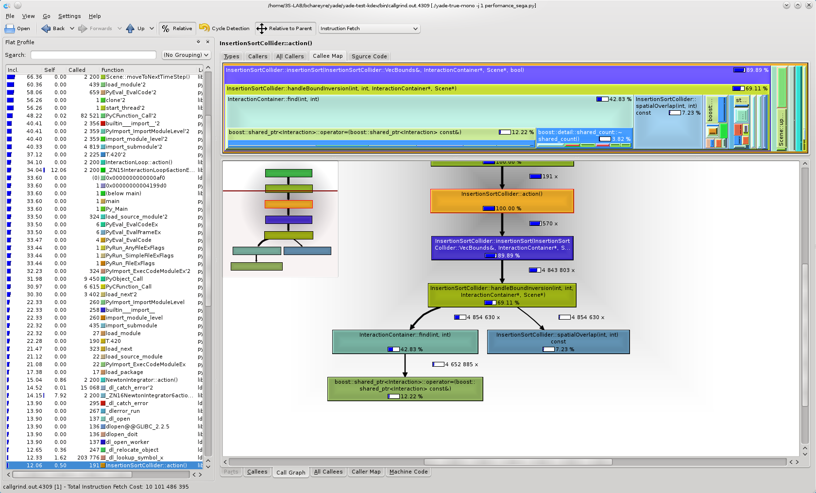
Valgrind always give interesting things, attached is some output for
InsertionCollider (with your script): 40% of collider time is spent in
the "find(id1,id2)" function, mostly because of shared_ptr manipulation.
A bit surprising...
Bruno
Attachment:
cost_in_collider.png
Description: PNG image
Follow ups
References