linaro-project-management team mailing list archive
-
linaro-project-management team
-
Mailing list archive
-
Message #00858
[RFC] Proposal for simplification of the roadmap process in JIRA
Howdy folks!
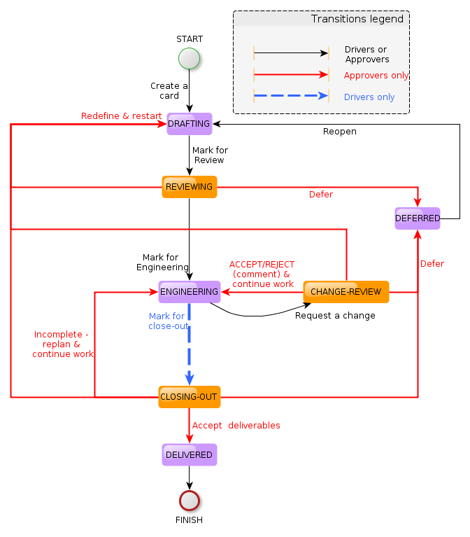
Our current roadmap process in JIRA can be visualised via
https://wiki.linaro.org/OPSCOM/RoadmapProcessWithJIRA#JIRA_Workflow_transitions_diagram
I would like to change it to look like the attached flow diagram. The
main changes are outlined by the following list
1. Removal of the INCOMPLETE state. IMHO it is not a very useful state,
based on the interactions with the teams for 2 quarter cycles so far.
Usually the decisions towards handling incomplete work are taken at
closing-out review stage, rather than marking cards incomplete for later
inspection/decision.
2. Removal of the ACCEPTED state: also not a very useful state. It was
meant to indicate cards which are accepted at TSC level but which have
not been blueprinted yet. In practice work usually starts as soon as a
card gets accepted, but the card state remains unchanged. Blueprinting
is effectively part of the engineering. In that aspect, and since we
followup at OPSCOM, makes the Engineering state sufficient.
3. A minor addition to Change-Review outgoing transitions: it should be
possible to move a card back to drafting if the requested changes
warrant this move.
4. A final suggestion - not reflected in the flow diagram. Reviews
(blocks painted orange: Reviewing, Change Review, Closing out) should
take at most 2 weeks to complete from the moment a card has been moved
to a review state - unless there is a commented decision to wait for
some specific event. OPSCOM bears the responsibility here to keep track
of the reviewed cards and probe for feedback eg from the TSC.
Comments, ideas, questions - all are welcome.
Best regards,
--
Ilias Biris ilias.biris@xxxxxxxxxx
Project Manager, Linaro
M: +358504839608, IRC: ibiris Skype: ilias_biris
Linaro.org│ Open source software for ARM SoCs
Attachment:
Simplified-JIRARoadmapProcess-StateDiagram-v2.png
Description: PNG image
Follow ups